Sound Bank Manager
for
Sampler 2
and
Sampler MICRO



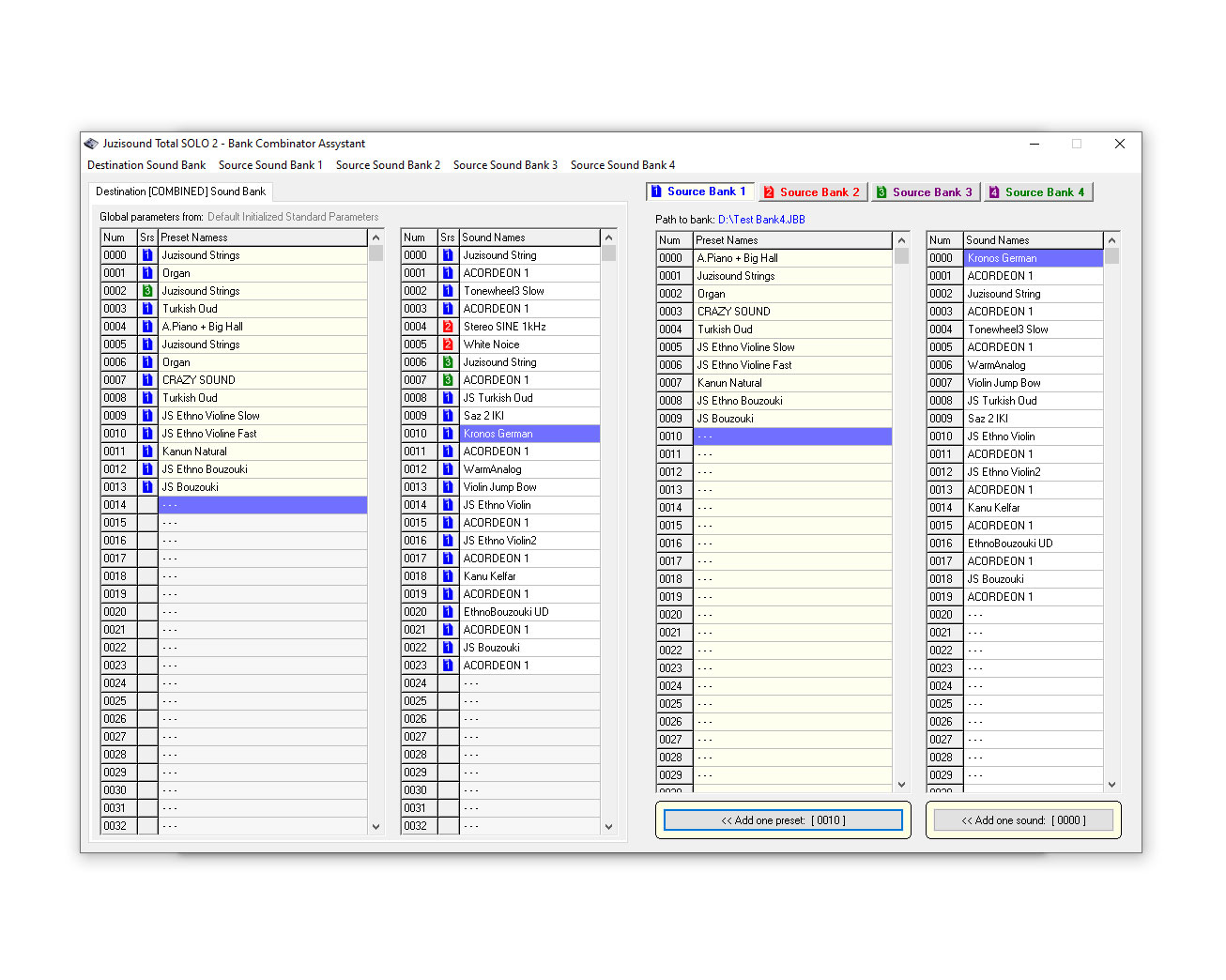
This is Windows based software, for creating and editing sound bank for Juzisound Total SOLO Sampler 2. With this software is possible to make new bank, edit current bank, Export or Import samples, makes script files, and manage SD card writing.